OVM UVM Compliance Review

To perform the OVM or UVM compliance review of your project click the OVM/UVM Compliance Review button in the toolbar of the e-Language Perspective

../../_images/edt-ovm_compl-button.png

The OVM/UVM Compliance Review opens and contains the following tabs:

  • The Main Tab is the entry point (see image below). From here you can Export to HTML the report.

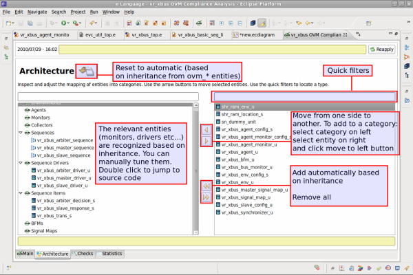
  • The Architecture Tab presents entities grouped by categories like agents, monitors, drivers etc.

  • The Checks Tab presents the status of all checks with links to relevant source lines.

  • The Statistics Tab presents various statistics.

../../_images/edt-ovm_compl-view.png

OVM UVM Compliance Review - Architecture Tab

../../_images/edt-ovm_compl-arch.png

OVM UVM Compliance Review - Checks Tab

../../_images/edt-ovm_compl-checks.png

OVM UVM Compliance Review - Statistics Tab

../../_images/edt-ovm_compl-stats.png

OVM UVM Compliance Review - HTML Report

../../_images/edt-ovm_compl-html.png